1. Introduktion

Den nationale, fælles platform for telemedicin, herefter betegnet eHealth Infrastrukturen, er baseret på brug af klassifikationer i modellering og snitflader. eHealth Infrastrukturens services bygger på Health Level 7 (HL7) Fast Healthcare Interoperability Resources (FHIR), der gør udstrakt brug af klassifikationer under en fælles betegnelse, terminologi.

1.1. Læsevejledning

Nærværende vejledning omhandler processen omkring vedligeholdelse af terminologi og altså ikke processen for bestemmelse af hvilke konkrete koncepter, der skal indgå i en given klassifikation. Målgruppen er primært personer, der skal vedligeholde terminologi i eHealth Infrastrukturen, men kan have interesse for anvendere af terminologien.

Nøgleordene SKAL, MÅ IKKE, BØR, BØR IKKE, KAN, MÅ skrevet i versaler skal fortolkes som beskrevet i RFC2119.

1.2. Referencer

Table 1. Referencer.

Reference

Titel

Beskrivelse

RFC2119

Key words for use in RFCs to Indicate Requirement Levels

RFC key words

1.3. Dokumenthistorik

Table 2. Dokumentændringer.

Revision

Dato

Ansvarlig

Beskrivelse

1.0

24. februar 2020

EN, Systematic

Første udgave

2. Begreber

Klassifikation

Benyttes oftest som betegnelse for klassifikationssystem men anvendes i nogle sammenhænge om både klassifikationssystem og udfaldsrum.

Klassifikationssystem

En ordning af begreber, der opfylder kriterier for at beskrive et emne eller begreb. Se CodeSystem.

Begreb

Ide eller forestilling.

Koncept

I denne sammenhæng betegner koncept beskrivelsen af et begreb i et CodeSystem.

Governance

I denne sammenhæng betegner governance styring af hvordan terminologi anvendt i et projekt eller program oprettes, vedligeholdes, udgives og udfases. Formålet med governance er at sikre at terminologien udvikler sig konsistent, sammenhængende og med fokus på effektiv anvendelse.

Udfaldsrum

Mængde af begreber, der må anvendes i en given kontekst. Se ValueSet.

Terminologi

I denne sammenhæng er terminologi en fællesbetegnelse for FHIR CodeSystem, ValueSet, NamingSystem og ConceptMap. Se https://www.hl7.org/fhir/terminologies.html.

FHIR CodeSystem

Identificerbar og versioneret FHIR ressource, der beskriver et klassifikationssystem og udtrykker hvilke koncepter, der indgår. Se FHIR CodeSystem.

FHIR ValueSet

Identificerbar og versioneret FHIR ressource, der beskriver et udfaldsrum. Se ValueSet.

FHIR NamingSystem

Et NamingSystem kan beskrive CodeSystem eller registre, sidstnævnte i FHIR kendt som identifier system.

FHIR ConceptMap

Et ConceptMap beskriver en mapning fra koncepter i et ValueSet til koncepter i et andet.

2.1. Aktører

Hvad angår vedligeholdelse af terminologi findes alene rollen Terminologiadministrator i eHealth Infrastrukturen. Denne rolle giver adgang til at vedligeholde de fleste interne CodeSystem og ValueSet.

Der kan i tillæg være behov for at sammensætte en gruppe eller et governance-organ, der fungerer som ordstyrende i forhold til udviklingen i terminologien. Gruppen vil formodentlig koordinere og formidle denne governance via yderligere værkøjer end de, der er tilgængelige i infrastrukturen.

3. Brug af terminologi i eHealth Infrastrukturen

CodeSystem ressourcer skabes for klassifikationer hvad enten de er eksternt definerede eller internt vedligeholdt af eHealth programmet.

ValueSet ressourcer skabes for udfaldsrum, igen, hvad enten de er eksternt eller internt definerede. Et ValueSet kan på definitionstidspunktet beskrives ekstensionelt eller intensionelt. Et ekstensionelt ValueSet indeholder eksplicit nævnelse af alle de koncepter, der indgår fra et eller flere CodeSystem og/eller ValueSet. Et intensionelt ValueSet indeholder udtryk, der bevirker udvælgelse af koncepter eller inkluderer hele CodeSystem eller ValueSet. Det intensionelle ValueSet kan godt indeholde eksplicit nævnelse af nogle koncepter samtidig med et eller flere intensionelle udtryk. Det intensionelle ValueSet er lettere at vedligeholde. Når der er behov for at kende præcist hvilke koncepter, der indgår i et ValueSet, kan Terminologiserver-operationen $expand udføres på et ValueSet. Se https://www.hl7.org/fhir/valueset-operation-expand.html.

NamingSystem kan beskrive CodeSystem eller registre, sidstnævnte i FHIR kendt som identifier system. Eksempelvis findes et NamingSystem, der beskriver hvordan man i eHealth Infrastrukturen udtrykker et dansk, centralt personregister (CPR) nummer for en person.

ConceptMap beskriver en mapning mellem koncepter fra et ValueSet til et andet.

3.1. Binding til ValueSet fra profiler

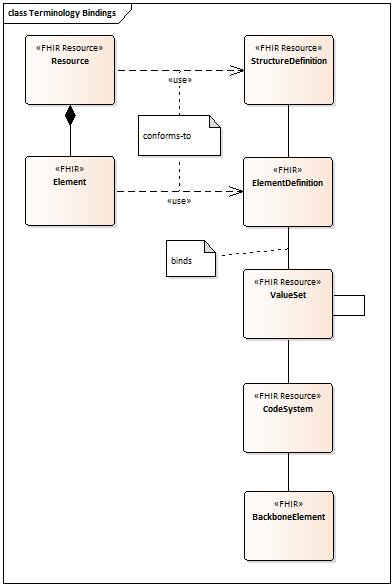
FHIR ressourcer indeholder typisk og ofte flere elementer, der udtrykkes via kodet udtryk i form af Coding eller CodeableConcept (se Using Codes in Resources).

FHIR ressourcedefinitionerne udgør standard-profiler, der kan ændres med egne profiler. Dette er foretaget for de fleste FHIR ressourcer i eHealth Infrastrukturen. I profiler kan og er der for kodet udtryk typisk udpeget en binding til det ValueSet, der beskriver udfaldsrummet.

terminology binding
Figure 1. En valid FHIR ressource overholder en StructureDefinition, hvor der for kodede elementer kan være en binding til et ValueSet.

3.2. I ressourcer refereres til CodeSystem url

Når der oprettes en FHIR ressource er kodede elementer beskrevet ved hjælp af Coding. Per guideline for eHealth Infrastrukturen SKAL:

  • Coding.system udpege url for det CodeSystem, hvor konceptet er defineret

  • Coding.code udpege koden for konceptet som beskrevet i CodeSystem

  • Coding.display beskrive den tilhørende display for konceptet i CodeSystem

En FHIR ressource kan derfor valideres i forhold til den profil, den påstår at overholde, da et kodet udtryk kan kontrolleres mod en ekspansion af det ValueSet, der er lavet binding til.

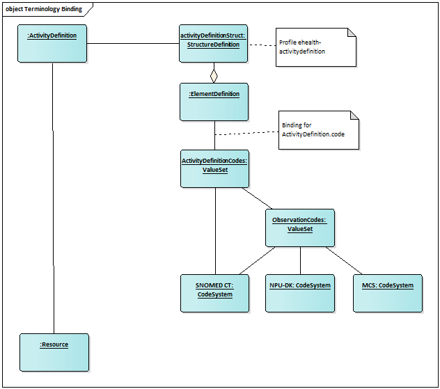
Som eksempel indeholder en ActivityDefinition et kodet element i ActivityDefinition.code, der udtrykker hvilken type aktivitet, der er tale om. I profilen ehealth-activitydefinition er der lavet binding til et ValueSet, defineret ved udvalgte koncepter fra CodeSystem SNOMED CT og alle koncepter fra ValueSet ObservationCodes. ValueSet ObservationCodes er defineret ved udvalgte koncepter fra CodeSystem SNOMED CT, koncepter fra CodeSystem NPU-DK og koncepter fra MCS.

binding example
Figure 2. Binding for elementet ActivityDefinition.code i en ActivityDefinition-ressource, der overholder profilen ehealth-activitydefinition

I en konkret ActivityDefinition-instans indeholder ActivityDefinition.code en Coding, fx:

  • Coding.system sat til urn:oid:1.2.208.176.2.1 (for NPU-DK klassifikationen)

  • Coding.code sat til NPU03011 som er koden for konceptet iltmætning i NPU-DK.

  • Coding.display sat til Hb(Fe; O<sub>2</sub>-bind.; aB)—Oxygen(O<sub>2</sub>); mætn. = ? som er display-teksten for iltmætning i NPU-DK.

3.3. Betydning af binding strength

Når en profil for en ressource indeholder et element med binding til et ValueSet, så er der sat en binding strength. Binding strength anfører hvor rigidt, der valideres for overensstemmelse. Binding strength kan antage en af følgende værdier:

required

Et koncept SKAL være indeholdt i en ekspansion af det ValueSet, der er binding reference til.

extensible

Et koncept SKAL være anført med den tilhørende kode, hvis det er indeholdt i en ekspansion af det ValueSet, der er binding reference til. Der må anføres koder for koncepter fra andre ValueSet og CodeSystem.

preferred

Et koncept BØR være anført med den tilhørende kode, hvis det er indeholdt i en ekspansion af det ValueSet, der er binding reference til. Der må anføres koder for koncepter fra andre ValueSet og CodeSystem.

example

Et koncept KAN være anført med den tilhørende kode, hvis det er defineret i det ValueSet, der er binding reference til. Det er anført som eksempel og der kan frit vælges koncepter fra andre ValueSet/CodeSystem.

4. Governance

Følgende retningslinier udgør styring af, hvordan terminologi kan oprettes, ændres og nedlægges.

Important

En publiceret version af et klassifikationssystem eller udfaldsrum er uforanderligt.

Den eneste ændring, der tillades for samme version er skift fra publiceret til udfaset.

Important

Et klassifikationssystem eller udfaldsrum kan ændres via publicering af ny(e) version(er).

Important

Et koncept SKAL bevares med uforandret kode og betydning når først indeholdt i publiceret klassifikationssystem.

Important

Et koncept KAN udfases men MÅ IKKE slettes når først indeholdt i publiceret klassifikationssystem.

Important

Et publiceret udfaldsrum SKAL været defineret ved publicerede klassifikationssystem(er) og/eller udfaldsrum.

Important

Et udfaldsrum KAN udfases men MÅ IKKE slettes når først bundet (via binding) til element i en profil.

Important

Profiler anvendt i eHealth infrastrukturen SKAL referere ValueSet uden versionsnummer.

Profilernes binding gælder dermed til seneste version af pågældende ValueSet.

Important

ValueSet anvendt i eHealth infrastrukturen BØR referere CodeSystem og ValueSet uden versionsnummer.

Dermed kan ændringer i CodeSystem og ValueSet slå igennem i udfaldsrum for elementer i FHIR ressourcerne.